Kein Bild verfügbar
Kein Bild verfügbar
Ihre Anfrage wird verarbeitet.
Emerson-P-MEMBP001-O

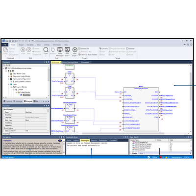
PAC Machine Edition ProPlus Development Suite

Produktbeschreibung

Die PAC Machine Edition ProPlus Development Suite bietet ein umfangreiches Toolset zur Konfiguration von Steuerungs- und HMI-Anwendungen für PACSystems-, VersaMax-, RSTi-EP- und QuickPanel-Geräte sowie MTP-Fähigkeiten (Module Type Package).

Teilenummer
BMEMBP001-O

Merkmale

  • Unterstützt MTP-Datenaustausch und nicht transparente Redundanz von OPC UA-Servern
  • Konfiguriert und überwacht die Ausführung der Logik auf PACSystems RX3i-RX7i-, RSTi-EP-, Versamax-, Quick Panel- and Quick Panel+-Zielen; konfiguriert die E/A externer VersaMax- und Serie 90-30 Geräte
  • Steuerung und Anzeige der Laufzeit
  • Entwicklung der PC-Steuerung und -Anzeige
  • Prozess-Bausteinbibliothek

Dokumentation und Zeichnungen