Taking this action may invalidate your quote. Do you wish to proceed? Proceeding will convert your shopping cart into a standard order so that you can make changes.
Taking this action may invalidate your quote. Do you wish to proceed? Proceeding will convert your shopping cart into a standard order so that you can make changes.
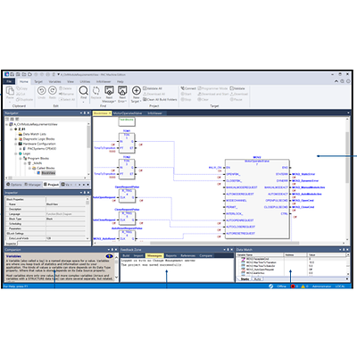
PAC Machine Edition ProPlus Development Suite provides a comprehensive toolset to configure control and HMI applications for PACSystems, VersaMax, RSTi-EP and QuickPanel devices, plus Module Type Package (MTP) capabiliities.
Supports MTP data exchange and OPC UA Non-Transparent Server Redundancy
Configures and monitors execution of logic on PACSystems RX3i-RX7i, RSTi-EP, Versamax, Quick Panel and Quick Panel+ targets; Configures remote VersaMax and Series 90-30 I/O