No hay imagen disponible
No hay imagen disponible
Su solicitud está siendo procesada.
Emerson-P-MEMBP001

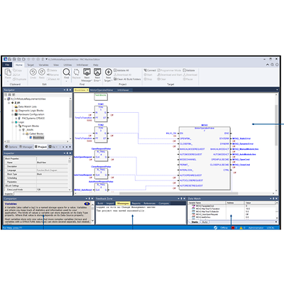
Suite de desarrollo PAC Machine Edition Professional

Descripción del producto

Proporciona un conjunto de herramientas integral para configurar aplicaciones de control y HMI para los dispositivos PACSystems, VersaMax, RSTi-EP y QuickPanel.

Referencia
ME97MBP001

Características

  • Configura y monitorea la ejecución de la lógica en los objetivos RX3i-RX7i PACSystems.
  • Configura y monitorea la ejecución de la lógica en los objetivos de la serie 90.
  • Biblioteca de bloques de procesos
  • Configura y monitorea la ejecución de la lógica en los objetivos RSTi-EP PACSystems.
  • Configura y monitorea la ejecución de la lógica en los objetivos VersaMax.
  • Configura E/S VersaMax remota y serie 90-30
  • Configura y monitorea la ejecución de paneles en Quick Panels and Quick Panels +
  • Ver Desarrollo
  • Desarrollo de control de PC
  • Ver Tiempo de ejecución
  • Tiempo de ejecución de control

Documentos y dibujos