No hay imagen disponible
No hay imagen disponible
Su solicitud está siendo procesada.
Emerson-P-MEMBP001-O

Paquete de desarrollo PAC Machine Edition ProPlus

Descripción del producto

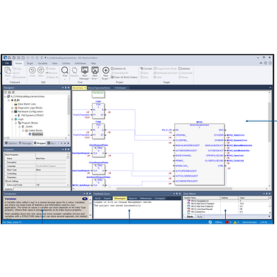
El paquete de desarrollo PAC Machine Edition ProPlus proporciona un conjunto integral de herramientas para configurar aplicaciones de control y HMI para los dispositivos PACSystems, VersaMax, RSTi-EP y QuickPanel, además de capacidades de paquetes de tipos de módulo (Module Type Package, MTP).

Número de pieza
BMEMBP001-O

Características

  • Compatible con el intercambio de datos MTP (Module Type Package) y redundancia del servidor OPC UA en modo no transparente
  • Configura y supervisa la ejecución de lógica en los sistemas PACSystems RX3i-RX7i, RSTi-EP, Versamax, Quick Panel y Quick Panel+ targets. Configura E/S remota VersaMax y series 90-30
  • Tiempo de ejecución del control y la visualización
  • Desarrollo del control de la PC y la visualización
  • Biblioteca de bloques de procesos

Documentos y dibujos